Introduction
Power supplies are usually set to a fixed output voltage to power electrical loads. However, some applications require a variable supply voltage. For example, a microcontroller can run more efficiently if its core voltage is adjusted according to operating state. This article describes how to use a dedicated DAC to adjust a power-supply output voltage on the fly.
Resistor Divider and Potentiometer Approach
A voltage converter's output voltage is typically set by a resistor divider. This works well for fixed voltages. To change the output voltage, one of the divider resistances must be changed. This can be done dynamically with a potentiometer. Figure 1 shows a simple circuit of this type using a buck switching regulator IC.

Figure 1. Switching regulator with potentiometer in the resistor path to adjust output voltage.
Digital Control Using a Current-Output DAC
In many applications the potentiometer-based circuit in Figure 1 is not practical. It is often necessary to set the voltage with digital signals. One practical approach is to feed a small positive or negative current into the FB node. Small current-output DACs developed specifically for dynamic output-voltage adjustment can serve this purpose.
Figure 2 shows an example circuit that includes an unspecified voltage converter with an LTC7106 DAC inserted in the feedback path. In principle, any voltage converter with an externally accessible feedback pin can be operated this way.
The LTC7106 provides a current output that feeds into the resistor divider, so the switching-regulator IC's reference voltage appears at the regulator's FB pin for the corresponding output voltage. Thus when the FB pin receives the required adjustment voltage, the output voltage is set.
Unlike many other current-output DACs, the LTC7106 is designed so that no current flows on the IDAC pin unless a valid digital command is present. Therefore no undesired voltage is set during power-up.

Figure 2. LTC7106 DAC for dynamic adjustment of a switching-regulator output voltage.
LTC7106 Characteristics
The LTC7106 is a 7-bit DAC that can operate with either 1 μA/LSB or 4 μA/LSB performance depending on the application. Highest resolution is achieved with 1 μA/LSB. It is recommended to scale the switching regulator's resistor divider to correspond to 1 μA per LTC7106 LSB.
The current DAC's output has ±0.8% accuracy in the positive range and ±1.5% in the negative range, each specified over the full allowed temperature range.

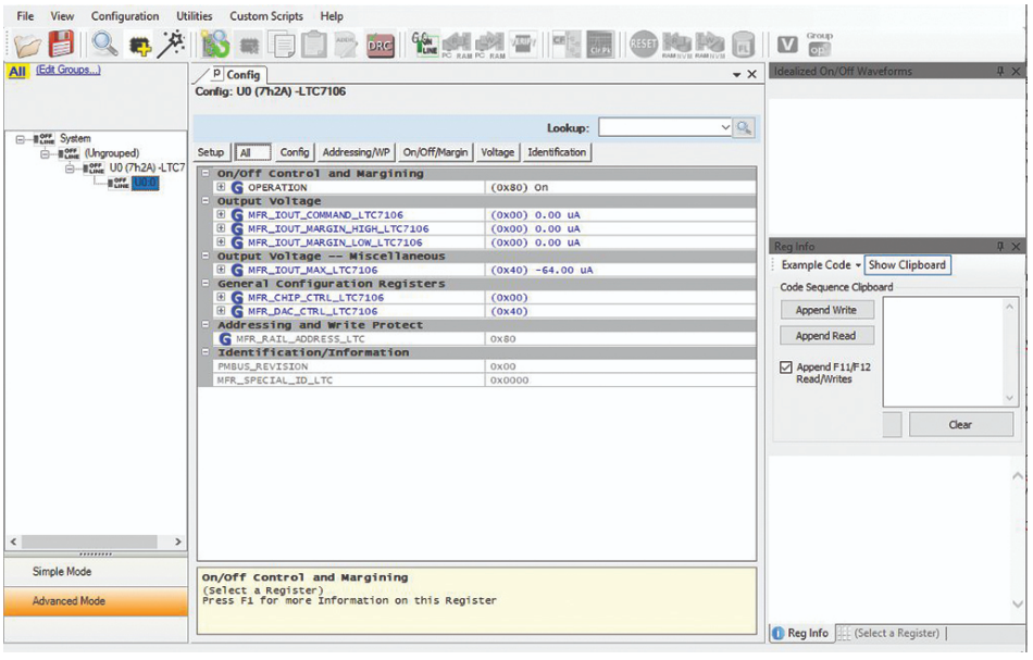
Figure 3. LTpowerPlay GUI for programming the LTC7106 via PMBus or I2C.
Figure 3 shows the LTpowerPlay graphical user interface, which can be used to program the LTC7106.
Limitations and Design Considerations
Even with circuits using the LTC7106, the adjustable output range is limited. A switching regulator or linear regulator can only produce voltages within its expected range. Linear regulators or buck switching regulators can only generate output voltages lower than the input voltage. It is also advisable to verify the converter circuit to ensure the control loop remains stable and that output-voltage ripple stays within acceptable limits for the intended output.
Conclusion
Using small current-output DACs such as the LTC7106 makes dynamic output-voltage adjustment straightforward. The function is designed for reliable operation with minimal wiring.